SolarWinds Engineer's Toolset 기능
무료 평가판 다운로드평가판 이메일 링크14일간 전체 기능 제공
1-9/9개 사용 사례
CPU 모니터
최대 CPU 부하와 관련하여 현재 부하를 모니터링하고 그래프로 표시합니다.
MAC 주소 스캐너
SolarWinds Engineer’s Toolset 네트워크 MAC 스캐너로 자동화된 MAC 주소 스캐닝 이 선사하는 이점을 누려보십시오.
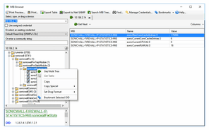
MIB 브라우저, 시스템 MIB 업데이트 및 SNMP 그래핑 도구
Engineer’s Toolset MIB 솔루션으로 MIB를 효과적으로 관리하고 업데이트합니다.
MIB 워크
MIB Walk는 지원되는 모든 MIB 및 OID의 전체 목록을 제공합니다.
Ping Monitor Software
Ping software continuously monitors device response time.
Wake-on-LAN 도구
네트워크에 연결된 PC의 전원을 원격으로 켤 수 있는 "매직 패킷"을 생성합니다.
WAN 킬러 네트워크 트래픽 생성기
WAN 킬러로 네트워크 스트레스 테스트를 수행합니다.
개방형 Port Scanner 및 검사 도구
네트워크를 쉽게 보안, 문제 해결 및 문서화하는 데 필요한 모든 도구입니다.
핑 스윕
빠른 ICMP 스윕을 수행하여 여러 패킷을 동시에 전송하고 IP 범위를 스캔할 수 있습니다.
60가지 이상의 필수 도구가 포함된 네트워크 소프트웨어
Engineer's Toolset
- 네트워크 디바이스를 자동으로 발견하고 네트워크 토폴로지도 자동으로 매핑합니다.
- 디바이스 가용성, 메모리 사용률, CPU 부하, 인터페이스 통계 및 네트워크 경로의 성능 및 대기 시간을 추적합니다.
- 강화된 핑 기능과 패킷 경로 추적으로 네트워크 문제를 신속하게 해결할 수 있습니다.
시작가
무료 평가판 다운로드평가판 이메일 링크14일간 전체 기능 제공
이야기를 나눠봅시다.
저희 팀에 연락하십시오. 언제든 도와드리겠습니다.















